Discussion ClosedThis discussion was created more than 6 months ago and has been closed. To start a new discussion with a link back to this one,click here.
Time dependent potential
Posted 2020年7月3日 GMT+2 11:33Low-Frequency Electromagnetics, Parameters, Variables, & Functions, Studies & SolversVersion 5.510 Replies
Please login with a confirmed email address before reporting spam
Hai, I am fairly new to COMSOL. I have been trying to add a time dependent potential to my model. That is, I need the potential to be, say, 10V from 0 second to 5 second and then become 20V from 5s to 10s. Then solve it in time dependent solver for the total time. How to add such a time dependent potential in COMSOL? Any help on this matter is appreciated, thanks.
Please login with a confirmed email address before reporting spam
Hi Harris,
I assume that by time-dependent potential you mean that you are applying a voltage as a boundary condition of your model, and that you have a working model to simulate the stationnary conditions.
In that case, in the field where you normally set the applied voltage, simply write whatever time-dependent expression, using the built-in variablet. This variable can only be accessed in time dependent studies.
You can also define a variableVa_tto write this expression, and typeVa_tin the field for the applied voltage. Because the variabletis defined at the component level, you can not do this using global parameters, you must use component-level variables.
Please login with a confirmed email address before reporting spam
Hai Alexis,
What I need to do is that solve the model in time dependent solver for total of 10 seconds. Further, for the initial 10s I want my potential to be 10V and after 10s the potential should change to another constant value (0, 5, 20,..). I don't want potential to change continuously with time, I want to apply potential in some form similar to that of a square wave.
Please login with a confirmed email address before reporting spam
This can be done usingGlobal Definitions>Functions>Rectangle.
Alternatively, you can look-up "Events" in the user-guide. This is oftentimes better-suited for abrupt transitions like yours.
Please login with a confirmed email address before reporting spam
But how can I add this rectangle function as my potential in the electrostatic node?
Please login with a confirmed email address before reporting spam
When you define the function, you will give it a name. Simply use that name in the expression of the applied potential.
Please login with a confirmed email address before reporting spam
Thank you for your patience Alexis, I am able to change material property in form of function, but in other physics nodes I can't change the variables into a function, it says unknown variable. Same when I try to add a varible as a function in global. I think I am making some simple mistake some where.
Please login with a confirmed email address before reporting spam
Hi Harris,
I am unsure about how to help you. How are you setting the voltage at the moment? Perhaps consider providing screenshot(s) or attaching your model.
Please login with a confirmed email address before reporting spam
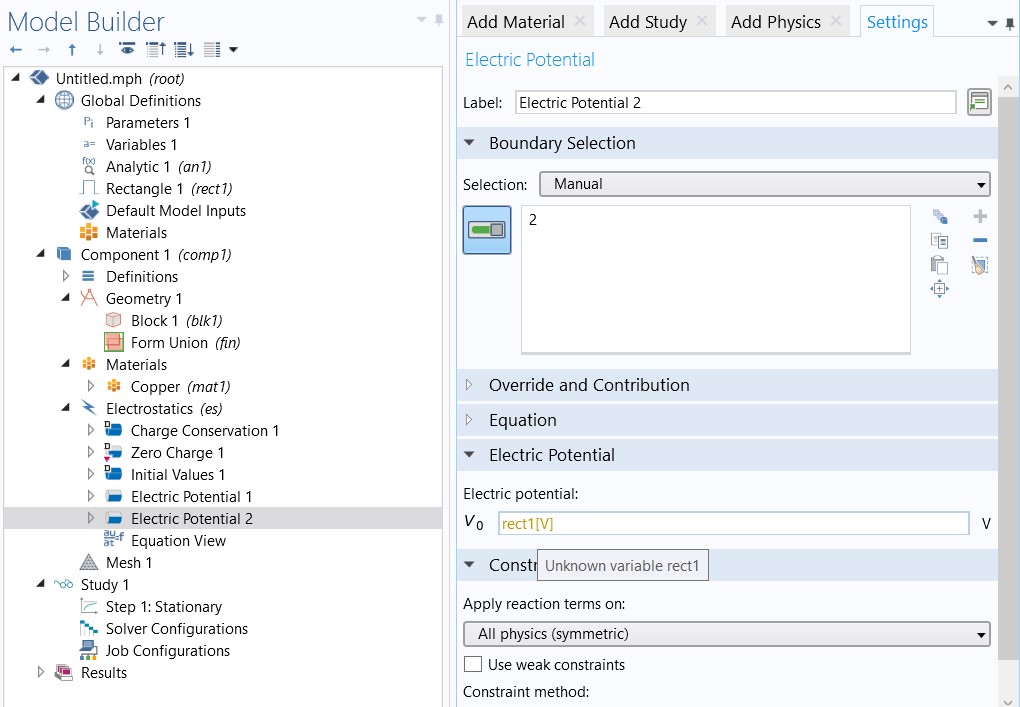
I was able to do this with analytic funtion, but finding difficult to doit with rectangle. By the way using events work like a charm. I am attaching the screencshot of using the rectangle function as potential, probable some error somewhere.
Please login with a confirmed email address before reporting spam
rect1is just the function name. You must call it with some argument.
For example useV0*rect1(sin(2*pi*f*t))to obtain a periodic rectangular function with frequencyfand magnitudeV0.V0andfcan then be parameters that you define (in volts and Hz, respectively), whereastis a built-in variable representing time.
But I think in your case, the functionwaveformis more appropriate, because you can directly selectType: SquareandAngular frequency: fto get the same result.
Anyway, the point is that the function must be calledfunc_name(argument)by something that is time dependent ;-)
Please login with a confirmed email address before reporting spam
Thanks Alexis, The problem is solved, I was only giving an argument as t, then my unit of potential won't be voltage. It was V*s, that were the problem. thank you very much for your help.
Note that while COMSOL employees may participate in the discussion forum, COMSOL®software users who are on-subscription should submit their questions via theSupport Centerfor a more comprehensive response from the Technical Support team.
